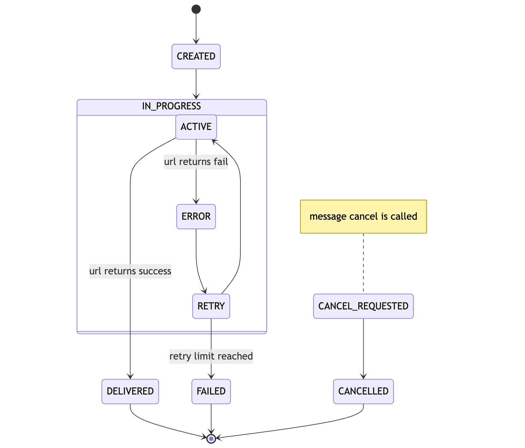
Lifecycle of a Message
To understand the lifecycle of each message, we’ll look at the following chart:
ACTIVE and a delivery to
your API is attempted.
If you API responds with a status code between 200 - 299, the task is
considered successful and will be marked as DELIVERED.
Otherwise the message is being retried if there are any retries left and moves to RETRY. If all retries are exhausted, the task has FAILED and the message will be moved to the DLQ.
During all this a message can be cancelled via DELETE /v2/messages/:messageId. When the request is received, CANCEL_REQUESTED will be logged first.
If retries are not exhausted yet, in the next deliver time, the message will be marked as CANCELLED and will be completely removed from the system.
Console
Head over to the Upstash Console and go to theLogs tab, where you can see the latest status of your messages.